

- Strona 1 - Informacje dotyczące DCC ( strona startowa )
- Strona 2 - Informacje dotyczące Listy i DreamBoxEdit
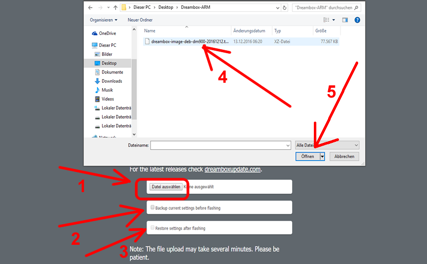
- Strona 3 - Instalujemy Image na Flasha
- Strona 4 - Instalujemy GP3 - pierwsze informacje
- Strona 5 - Formatowanie i montaż urządzeń np.: usb
- Strona 6 - Configi camów, przykłady
- Strona 7 - Instalacja plików ....ipk, ....tar.gz
- Strona 8 - Ustawienia mojego skina (skórki) i moich pluginów
- Strona 9 - Instalacja od a - z MultiMiniBoota - mmboot
- Strona 10 - dm920uhd, dm900uhd, dm52x, dm820












